Медицинская Информационная Система «ПАРУС® Управление лечебно-профилактическим учреждением (ЛПУ)» для комплексной автоматизации деятельности многопрофильных медицинских учреждений (поликлиники, стационары, профилактории, санатории, консультационно-диагностические центры )
Автоматизация различных областей и направлений деятельности медицинского учреждения в рамках единого информационного пространства Хозяйственная деятельность
, формирование заявок, материально техническое снабжение, взаимодействие с поставщиками, учет продуктов питания)
Управление имуществом
оборудования , обслуживанием и ремонтом
Управление автотранспортом Документооборот Лечебная деятельность ЭЛЕКТРОННАЯ ИСТОРИЯ БОЛЕЗНИ Единая база данных на СУБД ORACLE Финансово-экономическая деятельность
(бухучет, расчет зарплаты, планирование и управление финансами, отчетность) Взаимодействие с
ФОМС и МИАЦ Кадровый учет и управление персоналом
Место систем на платформе Парус-8 в структуре единой информационной системы ЛПУ
Демонстрация основных операций в МДЛП в мед. организации
Информационная Система ЛПУ Единая нормативно-справочная информация Медицинская статистика Лечебно диагностические информационные системы ( специализированное ПО) Лабораторные ИС
Формирование бюджетной отчетности Бюджетный учет
Управление ЛПУ
Управление затратами ЛПУ, ориентированное на результат Бюджетное финансирование Расчет заработной платы Учет продуктов питания Учет лекарственных средств Кадры и штатное расписание Реестр медицинского персонала Управление техническим обслуживанием и ремонтами Управление автотранспортом Материально техническое снабжение Передача данных в СК ОМС
ФОМС Реестры пролеченных и оказанных услуг Отчетность о деятельности
Передача данных в МИАЦ
Медицинская карта пациента (ЭИБ)
(содержит всю персональную медицинскую информацию о пациенте, а также данные о качестве, количестве и стоимости оказанных пациенту медицинских услуг)
История болезни пациента
в ней фиксируются все действия, проводимые над пациентом (консультации, диагностика, исследования, наблюдения, операции и т.д.) Для каждой медицинской услуги указываются качественные и количественные характеристики, стоимость (с возможностью учета скидок и льгот), возможно задание различных источников оплаты (ОМС, ДМС, хозрасчет и др.) На основании этих данных производится автоматический расчет и выставление счетов на оплату, учет оплаты услуг, учет задолженностей клиентов/организаций перед медицинским учреждением
Формирование плана лечения и проверка истории болезни пациента по МЭС
В систему встроена поддержка Медико-Экономических Стандартов (МЭС) по нозологиям. Стандарты могут вестись как в свободной форме (текстовое описание), так и в форме шаблонов истории болезни, детализированных с точностью до каждой медицинской услуги.
Позволяет снизить число врачебных ошибок, дает возможность автоматического контроля соблюдения используемых стандартов лечения
Полная инструкция по работе в системе ПАРУС
Наглядное представление наблюдений состояния пациента
Для ведения наблюдений состояния пациента, предусмотрена специальная таблица, с расширяемым набором атрибутов.
Данные из этой таблицы могут автоматически подставляться в медицинскую запись, формируемую врачом по шаблону (первичный осмотр, выписной эпикриз и т.п.)
Планирование графиков работы, ведение записи на прием
Формирование назначений и контроль приема лекарственных препаратов
Врач, выполняя назначение лекарственного препарата складе отделения или на любом другом складе учреждения При создании назначения производится автоматическое пациенту, имеет возможность проверить через систему его наличие у постовой медсестры, на резервирование выбранного лекарственного средства использования на других пациентов для исключения возможности его
Периодические медицинские осмотры прикрепленного контингента
Периодические медицинские осмотры прикрепленного контингента (обращение)
Периодические медицинские осмотры прикрепленного контингента (профмаршрут)
Периодические медицинские осмотры прикрепленного контингента (заключительный акт)
Механизм создания записей врачей по собственным шаблонам
Врач заводит в системе свои шаблоны (первичный осмотр, эпикриз и т.п.), где вместо данных относящихся к конкретному пациенту вписываются выражения подстановки.
При создании медицинской записи по шаблону, вместо этих выражений, система автоматически подставляет значения, относящиеся к пациенту и истории болезни в рамках которой, создается эта запись.
Одна запись может быть сформирована из нескольких шаблонов, путем добавления в запись частей текста из разных шаблонов.
Учет запасов лекарств и срока годности
(больничная аптека)
Система позволяет вести оперативный учет запасов на всех складах медучреждения, автоматически контролировать уровень запасов и срок годности препаратов, автоматически формировать документы на внутреннее перемещение и заказ на поставку недостающих медикаментов
Вводить централизованное разрешение/запрет использования определенных препаратов (партий препаратов)
Списание лекарственных препаратов назначению на каждого пациента производится индивидуально по
Возможность индивидуальной настройки рабочего места под каждого сотрудника
Настраивается внешний вид формы, сортировка и отбор записей по папкам, состав и формат отображаемых данных Настройка не требует специальных навыков и может быть выполнена пользователем
• Механизм расширения атрибутов записей без программирования (
возможность добавлять неограниченное число новых атрибутов к любым записям, без программирования
) • Возможность присоединения к записям разнородных документов (
к любым записям можно присоединять неограниченное количество файлов и хранить их в БД / файлы документов в различных форматах, фото, видео, звук и др./
возможность применять ЭЦП к любой записи в системе
) • Возможность настройки множества различных вариантов отбора записей (
для быстрого поиска и просмотра требуемых записей, настроенные варианты хранятся в виде дерева
) • Механизм формирования и отправки уведомлений о событиях (
сообщения могут отправляться системой автоматически на адреса электронной почты, номера сотовых телефонов или пересылаться пользователям внутри системы
Автоматизированными рабочими местами оснащаются:
Регистратура, Справочная Приемное отделение Клинические отделения Лаборатории, КДО Процедурные отделения Кабинет медстатистики Аптека, служба снабжения Пищеблок, столовая Бухгалтерия, Касса Отдел кадров, Канцелярия Транспортный отдел Технический отдел Администрация учреждения Экономический отдел Коммерческий отдел
«Расчет стоимости медицинских услуг» МИК-МЕДИЦИНА
Расчет стоимости оказываемых медицинских услуг – важнейшая задача для построения эффективной системы оказания медицинской помощи
Обоснованность нормативных затрат на возмещение в форме субсидий (83 ФЗ) Оценка результатов деятельности учреждения на основе расчета стоимости услуг Детализация затрат на оказание услуг для обоснования финансирования по государственным заданиям Расчет стоимости услуг является важным инструментом управления
Современные проблемы связанные с задачей расчета стоимости медицинских услуг
В многих учреждениях – ручной расчет стоимости (без использования специальных программных продуктов) Не все существующие программные продукты позволяют учитывать новые требования законодательства Многие программные продукты не интегрируются с учетными системами использующимися в учреждениях и требуют ручного переноса сведений об ЛПУ и рассчитанной стоимости услуг Системы позволяющие вести анализ результатов деятельности на основе фактических и плановых показателей — редки
Система «Учет экономических показателей в ЛПУ “МИК-МЕДИЦИНА”»
Расчет стоимости услуги с использованием механизма интеграции с учетными системами учреждения 1С, Парус Формула расчета цены медицинской услуги:
Ц = З
+ Н
+ М + П
+ И + О + П
Где Зт — расходы на оплату труда Нз — начисления на оплату труда (34,2%) М — расходы на медикаменты, перевязку Пт — расходы на питание И — износ мягкого инвентаря О — амортизация оборудования
Пр – Прибыль
Зарплата МИС Аптека Пищеблок Бухгалтерия
Возможности системы расчета стоимости услуг
Расчет себестоимости услуг (оказываемых на бесплатной основе для обоснования финансирования по госзаданиям) с учетом требований ФЗ №83 и существующей системы финансирования Связь между фактическими расходами на лечение пациента со стоимостью программы ОМС Быстрый расчет на основе учета и анализа фактических расходов организации и её структурных подразделений при помощи механизма интеграции с учетными системами учреждения 1С, Парус Расчет цены (для платных пациентов и ДМС) Детализация медикаментов и расходных материалов на каждую услугу Калькуляция стоимости каждой услуги с детализацией накладных расходов Возможность задания индивидуального процента прибыли для каждой услуги или расчет прибыли в зависимости от рыночного уровня цен Учет индивидуальных особенностей учреждений, возможность расчета любой технологии лечения Ведение хроники изменения всех расчетных показателей, в т.ч. прейскуранта Возможность работы в автономном режиме
Детализация медикаментов и расходных материалов на каждую услугу Позволяет планировать потребности в медикаментах и материалах в соответствии с планами оказания медицинских услуг.
Формирование детализации стоимости услуг внутри отделений
Возможность печати отчетов по сводным экономическим показателям ЛПУ и с детализацией по подразделениям Детальную и сравнительную структуру стоимости услуг Прейскуранты и списки услуг по подразделениям
Получение отчетных форм в унифицированном и индивидуальном форматах
Детализация затрат в себестоимости медицинской услуги
Услуга: ЭКГ в 12-ти отведениях 6-ти канальным электрокардиографом Затраты Себестоимость Зарплата всего
В т.ч. зарплата медицинского персонала В т.ч. зарплата немедицинского персонала
Начисления на зарплату Амортизация оборудования Износ мягкого инвентаря Расходы на медикаменты Накладные расходы Сумма (руб) 297,50 133,39
34,95 47,69 0,15 0,32 81,00 Процент 100% 44,84%
11,75% 16,03% 0,05% 0,11% 27,23%
Оценка рентабельности оказания медицинских услуг
Зарплата Накладные расходы Начисления на зарплату Износ мягкого инвентаря Амортизация оборудования Расходы на медикаменты
Ежемесячное распределение затрат по каждому отделению и в целом по ЛПУ
Результат работы рентгенодиагностического отделения Состав Доход Зарплата медицинского персонала Зарплата немедицинского персонала Начисления на зарплату Амортизация оборудования Износ мягкого инвентаря Расходы на медикаменты Накладные расходы Прибыль Сумма (руб) 278 540,64 32 090,02 15 087,17 12 360,44 75 539,40 52,55 15 993,37 43 757,96 83 659,73 Процент 100% 11,52% 5,42% 4,44% 27,12% 0,02% 5,74% 15,71% 30,04%
Постатейная детализация накладных расходов по каждой медицинской услуге
Услуга: ЭКГ в 12-ти отведениях 6-ти канальным электрокардиографом Статья Накладные расходы всего Услуги связи Транспортные услуги Коммунальные услуги Арендная плата за пользование имуществом Услуги по содержанию имущества Прочие услуги Амортизация немедицинского оборудования Увеличение стоимости материальных запасов Сумма (руб) 81,00 0,80 3,06 15,49 0 8,44 15,05 12,87 25,29 Процент 100% 0,99% 3,78% 19,12% 0,00% 10,42% 18,58% 15,89% 31,22%
Возможность расчета стоимости комплекса услуг и медико-экономических стандартов
Комплекс услуг для раннего выявления артериальной гипертонии и ИБС Общая стоимость: 2040,48 руб.
Состав Наименование услуги ЭКГ в 12-ти отведениях 6-ти канальным электрокардиографом Регистрация ЭКГ в одном отведении для оценки ритма Медикаментозные пробы при ЭКГ Ортостатическая проба при ЭКГ Оценка дисперсии интервала QT Анализ работы сердца с помощью аппарата “Кардиовизор” Исследование поздних потенциалов сердца Количество 1 1 1 1 1 1 1 Цена (руб) 297,50 15,93 293,11 290,67 251,91 310,01 581,35
Расчет безубыточного объема услуг
K бу Z пост = —————————; C сред — Z пер / K факт Где K бу количество услуг, обеспечивающее безубыточность Z пост затраты постоянные за период C сред средняя цена реализации одной услуги Z пер затраты переменные за период K факт количество фактически оказанных услуг за период
Современная технология разработки
«клиент-серверных» приложений, на бесплатной СУБД Postgre SQL и открытом программном обеспечении Java.
Система разработана по технологии
Многоплатформенность
Единая универсальная сборка системы может работать под управлением различных современных операционных систем (в том числе и бесплатных): Windows, Linux, Apple (OS X), Solaris.
Простой и удобный пользовательский интерфейс системы разработан с учетом пожеланий специалистов планово-экономических отделов медицинских учреждений.
Источник: slideum.com
Программа парус в медицине как в ней работать
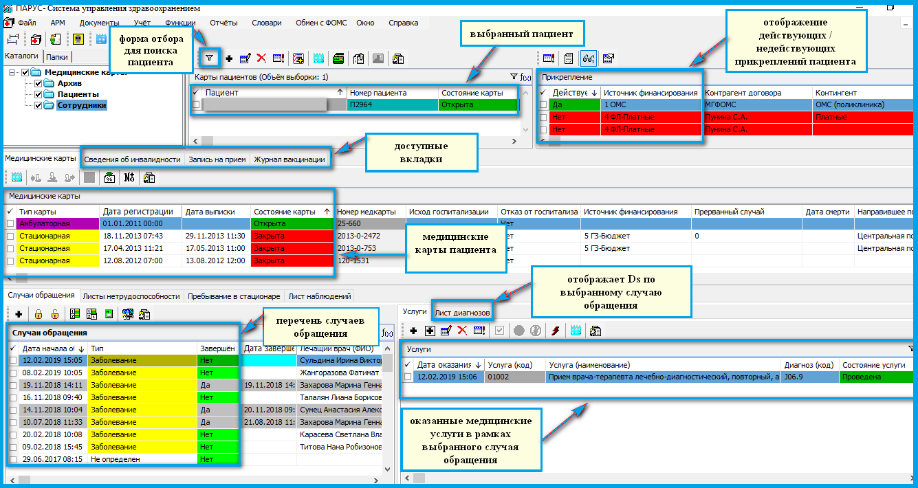
Раздел предназначен для внесения и аккумулирования всех медицинских документов, медицинских сведений, назначений, результатов исследований по каждому пациенту.

- Формирование электронных медицинских карт пациента;
- Создание случая обращения по заболеванию или другому типу (при первичном посещении);
- Выбор случая обращения из ранее созданных (если посещение осуществляется в рамках одного и того же заболевания);
- Создание «Медицинского документа»;
- Создание направлений на дополнительные исследования;
- Просмотр истории заболеваний и госпитализаций пациента в ЛПУ;
- Ведение листа диагнозов;
- Занесение и просмотр данных первичных и периодических осмотров,
- История оказанных медицинских услуг;
- Оформление посещения пациента, предварительно записавшегося на прием;
- Оформление назначений, направлений, рецептов, листов нетрудоспособности, отчетных форм и др. документов;
- Постановка пациента на диспансерный учет.
- Печать медицинской документации (медицинских карт, талона на посещение, статистического талона и т.д).
Электронная регистратура
Раздел предназначен для управления потоками пациентов, посредством внедрения электронного расписания приема медицинских специалистов и оказания услуг.
- Формирования расписания приема врачей;
- Создания шаблонов расписания любой сложности для последующего регулярного использования;
- Запись пациента на прием;
- Вызов врача на дом;
- Запись на диспансеризацию;
- Запись на вакцинацию;
- Обеспечение бесперебойного взаимодействия с подсистемой «Концентратор услуг ФЭР» ЕГИСЗ, посредством которого осуществляется взаимодействие с порталом ЕПГУ;
- Публикация электронного расписания на ЕПГУ;
- Распределение потоков пациентов с целью снижения нагрузки на регистратуру;
- Настройка доступности записи на прием в зависимости от типа записи в расписании (Регистратура, Врач, ЕПГУ, Инфомат, Другое МО, Call-центар, вне очереди и т.д);
- Оформление факта приема пациента;
- Формирование листа ожидания.
Электронные медицинские документы
Раздел предназначен для регистрации и учёта медицинских документов, сформированных и хранимых медицинскими организациями в электронном виде, а также их своевременная передача в ЕГИСЗ на регистрацию и предоставление по запросу от ЕГИСЗ.
- Формирование шаблонов клинических медицинских документов в электронном виде;
- Использование средств автоматизации при создании документа (переключатели, наборы значений, набор врачебных фраз, истории болезней чекбоксы).
- Возможность использования конструкторов (построителей) текстов;
- Формирование клинических описаний и жалоб на основании предыдущих медицинских осмотров;
- Формирование на основании первичных электронных медицинских документов структурированных электронных медицинских документов из перечня размещенных на Портале оперативного взаимодействия участников ЕГИСЗ;
- Автоматическое заполнение сведений результатов лабораторных исследований;
- Предварительный просмотр печатной формы документа;
- Печать клинического медицинского документа;
- Оцифровать ранее ведённые бумажные данные о пациентах.
Электронные рецепты
Раздел предназначен для хранения и учета электронных рецептов.
- Выписка льготных рецептов с приоритезацией препаратов, имеющихся на остатках;
- Быстрый поиск выписанного рецепта в аптечной учреждении посредством считывания штрих-кода с бланка рецепта;
- Использование единого справочника ЕСКЛП;
- Поддержка статусной модели состояния электронного рецепта с сохранением истории;
- Возможность запроса наличия остатков лекарственных препаратов по МНН при выписке электронного рецепта;
- Автоматическая загрузка в систему государственных контрактов на лекарственное обеспечение с портала ЕИС закупки, а также загрузка электронных приходных накладных от поставщиков в разработанном формате;
- Учет маркировки товаров и полная интеграция с системой Мониторинга движения лекарственных препаратов (МДЛП) на всех этапах движения лекарственных препаратов.
Документы прикрепления к ЛПУ
Раздел предназначен для учета прикрепления пациентов к ЛПУ и программ медицинского обслуживания, посредством внедрения документов прикрепления.
- Формирование договора на медицинское обслуживание;
- Учет и хранение истории пациентов прикрепляемых по договору со страховой компанией за счет средств ОМС/ДМС;
- Учет и хранение истории пациентов прикрепляемых на платной основе по договору с физическим лицом и с организацией;
- Отправка и прием сведений в региональный ТФОМС.
Журнал листков нетрудоспособности
Раздел предназначен для оформления и учета листков временной нетрудоспособности.
- Оформление листков нетрудоспособности пациентам:
- Обеспечение подписания электронного листка нетрудоспособности;
- Обеспечение сервисного взаимодействия с ФСС в части передачи/получения сведений об ЭЛВН:
- Хранение истории отправки/получения ЭЛВН из ФСС;
- Мониторинг ошибок во время выполнения операций информационного взаимодействия;
- Возможность привязки ЭЦП к пользователю медицинской информационной системы;
- Обеспечение учета и хранения листков нетрудоспособности в «Журнале листков нетрудоспособности».
Журнал электронных направлений
Раздел предназначена для оптимизации ключевых процессов автоматизации формирования направлений лабораторных служб.
- Создание инструмента контроля и управления лабораторией:
- Уменьшение времени обработки теста от момента заказа, до выдачи результата
- Оперативный доступ к информации результатов заказчиком по мере выполнения исследований;
- Обеспечение единого информационного пространства для всех направлений производственного процесса в лаборатории;
- Мониторинг ключевых показателей работы лабораторной службы с возможностью оперативного формирования отчетов;
- Объединение всех результатов в центральный архив лабораторных исследований (ЦАЛИ).
Стоимость программного продукта «Парус-СУЗ»
Наименование программного продукта;Стоимость клиентской части лицензии( на одного пользователя)
Парус — Система управления здравоохранением;25000 руб.
Установка «Парус-СУЗ»
1. На нужный компьютер копируем файлы ParusClient.msi и разархивированную папку InstantClient.
2. Запускаем установку клиента – файл ParusClient.msi. При установке нажимаем «Далее».
3. В созданную папку «Система управления Парус…» копируем все файлы из папки InstantClient.
4. Проверяем переменные среды:
Мой компьютер – Свойства – Дополнительные параметры системы – Переменные среды. Указана ли там переменная NLS_LANG. Если нет, то создать. Параметры переменной заданы в файле NLSLANG, который находится в папке InstantClient. До знака равно – имя переменной, после знака равно – значение.
5. На рабочем столе и меню — Программы должна появится иконка приложения. При недостатке прав(инсталлятор запущен не от имени администратора),она отсутствует, в таком случае надо создать ярлык p8application.exe в папке с программой, вынести в удобное для Вас место и запускать.
6. Для работы программы необходимы следующие системные требования:
На клиентских рабочих местах должна быть установлена операционная система Microsoft
· Windows x86 или x86-64(AMD64) версии 5.1 и выше, например:
· Windows XP Professional [x64];
· Windows Vista [x64] Business, Enterprise, Ultimate;
· Windows 7 [x64] Professional, Enterprise, Ultimate;
· Windows 8, Windows 8.1 [x64] Pro, Enterprise
Для работы с отчетами Excel и Word — 32-х битные версии Microsoft Office 2003 и выше всех редакций кроме Starter. Обязательные компоненты: Excel, Word, Visual Basic для приложений, Цифровой сертификат для проектов VBA. Если установлено несколько версий приложения Microsoft Excel, то надо установить связь с Системой «вручную» — параметр «Полное имя файла EXCEL.EXE» (меню Файл | Сервис |Параметры);
Требуется наличие в системе компонентов Microsoft XML Parser SP4 и Microsoft Net Framework 3.5. При отсутствии их можно скачать с официального сайта Microsoft.
Компьютеры для связи с сервером должны быть подключены к сети с пропускной способностью не менее 10 Мбит/с.
Вход в программу “Парус — Система управления здравоохранением”:
При входе в программу требуется ввести логин и пароль, при поставленной галочке сохранить пароль, вход будет осуществляться автоматически в последний выбранный модуль. При отсутствии этой галочки, пароль потребуется вводить каждый раз при входе и выбирать нужное приложение.
Источник: parusmis.ru
ПАРУС-МЕДИЦИНА Медицинская Информационная Система «ПАРУС® Управление лечебно- профилактическим учреждением (ЛПУ)» для комплексной автоматизации деятельности. — презентация
Презентация на тему: » ПАРУС-МЕДИЦИНА Медицинская Информационная Система «ПАРУС® Управление лечебно- профилактическим учреждением (ЛПУ)» для комплексной автоматизации деятельности.» — Транскрипт:
1 ПАРУС-МЕДИЦИНА Медицинская Информационная Система «ПАРУС® Управление лечебно- профилактическим учреждением (ЛПУ)» для комплексной автоматизации деятельности многопрофильных медицинских учреждений (поликлиники, стационары, профилактории, санатории, консультационно-диагностические центры )
2 Автоматизация различных областей и направлений деятельности медицинского учреждения в рамках единого информационного пространства Лечебная деятельность ЭЛЕКТРОННАЯ ИСТОРИЯ БОЛЕЗНИ Документооборот Кадровый учет и управление персоналом Управление автотранспортом Финансово-экономическая деятельность (бухучет, расчет зарплаты, планирование и управление финансами, отчетность) Финансово-экономическая деятельность (бухучет, расчет зарплаты, планирование и управление финансами, отчетность) Хозяйственная деятельность (аптека, формирование заявок, материально техническое снабжение, взаимодействие с поставщиками, учет продуктов питания) Хозяйственная деятельность (аптека, формирование заявок, материально техническое снабжение, взаимодействие с поставщиками, учет продуктов питания) Взаимодействие с ФОМС и МИАЦ Взаимодействие с ФОМС и МИАЦ Управление имуществом, обслуживанием и ремонтом оборудования Единая база данных на СУБД ORACLE
3 Место систем на платформе Парус-8 в структуре единой информационной системы ЛПУ
4 Медицинская карта пациента (ЭИБ) (содержит всю персональную медицинскую информацию о пациенте, а также данные о качестве, количестве и стоимости оказанных пациенту медицинских услуг) Медицинская Карта Истории болезней Консультации Диагностика и исследования Диагностика и исследования Лечебные процедуры Лечебные процедуры Назначения лекарственных препаратов Назначения лекарственных препаратов И др. И др. Пребывание в отделениях Пребывание в отделениях Диагностика и исследования Диагностика и исследования Наблюдения Операции И др. И др. Амбулаторная карта
5 История болезни пациента в ней фиксируются все действия, проводимые над пациентом (консультации, диагностика, исследования, наблюдения, операции и т.д.) Для каждой медицинской услуги указываются качественные и количественные характеристики, стоимость (с возможностью учета скидок и льгот), возможно задание различных источников оплаты (ОМС, ДМС, хозрасчет и др.) На основании этих данных производится автоматический расчет и выставление счетов на оплату, учет оплаты услуг, учет задолженностей клиентов/организаций перед медицинским учреждением
6 Формирование плана лечения и проверка истории болезни пациента по МЭС В систему встроена поддержка Медико-Экономических Стандартов (МЭС) по нозологиям. Стандарты могут вестись как в свободной форме (текстовое описание), так и в форме шаблонов истории болезни, детализированных с точностью до каждой медицинской услуги. Позволяет снизить число врачебных ошибок, дает возможность автоматического контроля соблюдения используемых стандартов лечения
7 Наглядное представление наблюдений состояния пациента Для ведения наблюдений состояния пациента, предусмотрена специальная таблица, с расширяемым набором атрибутов. Данные из этой таблицы могут автоматически подставляться в медицинскую запись, формируемую врачом по шаблону (первичный осмотр, выписной эпикриз и т.п.)
8 Планирование графиков работы, ведение записи на прием
9 Формирование назначений и контроль приема лекарственных препаратов Врач, выполняя назначение лекарственного препарата пациенту, имеет возможность проверить через систему его наличие у постовой медсестры, на складе отделения или на любом другом складе учреждения При создании назначения производится автоматическое резервирование выбранного лекарственного средства для исключения возможности его использования на других пациентов
10 Периодические медицинские осмотры прикрепленного контингента
11 Периодические медицинские осмотры прикрепленного контингента (обращение)
12 Периодические медицинские осмотры прикрепленного контингента (профмаршрут)
13 Периодические медицинские осмотры прикрепленного контингента (заключительный акт)
14 Механизм создания записей врачей по собственным шаблонам Врач заводит в системе свои шаблоны (первичный осмотр, эпикриз и т.п.), где вместо данных относящихся к конкретному пациенту вписываются выражения подстановки. При создании медицинской записи по шаблону, вместо этих выражений, система автоматически подставляет значения, относящиеся к пациенту и истории болезни в рамках которой, создается эта запись. Одна запись может быть сформирована из нескольких шаблонов, путем добавления в запись частей текста из разных шаблонов.
15 Учет запасов лекарств и срока годности (больничная аптека) Система позволяет вести оперативный учет запасов на всех складах медучреждения, автоматически контролировать уровень запасов и срок годности препаратов, автоматически формировать документы на внутреннее перемещение и заказ на поставку недостающих медикаментов Вводить централизованное разрешение/запрет использования определенных препаратов (партий препаратов) Списание лекарственных препаратов производится индивидуально по назначению на каждого пациента Центральный склад Склад Отделения 1 Отделения 1 Запасы у медсестры 1 Запасы у медсестры 1 Запасы у медсестры 2 Запасы у медсестры 2 Накладная на отпуск в подразделение Накладная на отпуск в подразделение Требование на отпуск в подразделение Требование на отпуск в подразделение Требования на отпуск пациентам Требования на отпуск пациентам Накладные на отпуск пациентам Накладные на отпуск пациентам Пациент 1 Пациент 1 Пациент 2 Пациент 2 Пациент N Пациент N Накладная на отпуск пациенту Накладная на отпуск пациенту Требование на отпуск пациенту по назначениям Требование на отпуск пациенту по назначениям
16 Возможность индивидуальной настройки рабочего места под каждого сотрудника Настраивается внешний вид формы, сортировка и отбор записей по папкам, состав и формат отображаемых данных Настройка не требует специальных навыков и может быть выполнена пользователем
17 Механизм расширения атрибутов записей без программированияМеханизм расширения атрибутов записей без программирования (возможность добавлять неограниченное число новых атрибутов к любым записям, без программирования) Возможность присоединения к записям разнородных документовВозможность присоединения к записям разнородных документов (к любым записям можно присоединять неограниченное количество файлов и хранить их в БД /файлы документов в различных форматах, фото, видео, звук и др./ ) Поддержка ЭЦППоддержка ЭЦП (возможность применять ЭЦП к любой записи в системе) Возможность настройки множества различных вариантов отбора записейВозможность настройки множества различных вариантов отбора записей (для быстрого поиска и просмотра требуемых записей, настроенные варианты хранятся в виде дерева) Механизм формирования и отправки уведомлений о событияхМеханизм формирования и отправки уведомлений о событиях (сообщения могут отправляться системой автоматически на адреса электронной почты, номера сотовых телефонов или пересылаться пользователям внутри системы)
18 Автоматизированными рабочими местами оснащаются: Регистратура, Справочная Регистратура, Справочная Приемное отделение Приемное отделение Клинические отделения Клинические отделения Лаборатории, КДО Лаборатории, КДО Процедурные отделения Процедурные отделения Кабинет медстатистики Кабинет медстатистики Аптека, служба снабжения Аптека, служба снабжения Пищеблок, столовая Пищеблок, столовая Бухгалтерия, Касса Бухгалтерия, Касса Отдел кадров, Канцелярия Отдел кадров, Канцелярия Транспортный отдел Транспортный отдел Технический отдел Технический отдел Администрация учреждения Администрация учреждения Экономический отдел Экономический отдел Коммерческий отдел Коммерческий отдел
19 «Расчет стоимости медицинских услуг» медицинских услуг»МИК-МЕДИЦИНА
20 Расчет стоимости оказываемых медицинских услуг – важнейшая задача для построения эффективной системы оказания медицинской помощи Обоснованность нормативных затрат на возмещение в форме субсидий (83 ФЗ) Обоснованность нормативных затрат на возмещение в форме субсидий (83 ФЗ) Оценка результатов деятельности учреждения на основе расчета стоимости услуг Оценка результатов деятельности учреждения на основе расчета стоимости услуг Детализация затрат на оказание услуг для обоснования финансирования по государственным заданиям Детализация затрат на оказание услуг для обоснования финансирования по государственным заданиям Расчет стоимости услуг является важным инструментом управления Расчет стоимости услуг является важным инструментом управления
21 Современные проблемы связанные с задачей расчета стоимости медицинских услуг В многих учреждениях – ручной расчет стоимости (без использования специальных программных продуктов) В многих учреждениях – ручной расчет стоимости (без использования специальных программных продуктов) Не все существующие программные продукты позволяют учитывать новые требования законодательства Не все существующие программные продукты позволяют учитывать новые требования законодательства Многие программные продукты не интегрируются с учетными системами использующимися в учреждениях и требуют ручного переноса сведений об ЛПУ и рассчитанной стоимости услуг Многие программные продукты не интегрируются с учетными системами использующимися в учреждениях и требуют ручного переноса сведений об ЛПУ и рассчитанной стоимости услуг Системы позволяющие вести анализ результатов деятельности на основе фактических и плановых показателей — редки Системы позволяющие вести анализ результатов деятельности на основе фактических и плановых показателей — редки
22 Система «Учет экономических показателей в ЛПУМИК-МЕДИЦИНА»
23 Расчет стоимости услуги с использованием механизма интеграции с учетными системами учреждения 1С, Парус Формула расчета цены медицинской услуги: Ц = З т + Н з + М + П т + И + О + П р Где Зт — расходы на оплату труда Нз — начисления на оплату труда (34,2%) М — расходы на медикаменты, перевязку Пт — расходы на питание И — износ мягкого инвентаря О — амортизация оборудования Пр – Прибыль ЗарплатаМИСАптека Пищеблок Бухгалтерия
24 Возможности системы расчета стоимости услуг Расчет себестоимости услуг (оказываемых на бесплатной основе для обоснования финансирования по госзаданиям) с учетом требований ФЗ 83 и существующей системы финансирования Расчет себестоимости услуг (оказываемых на бесплатной основе для обоснования финансирования по госзаданиям) с учетом требований ФЗ 83 и существующей системы финансирования Связь между фактическими расходами на лечение пациента со стоимостью программы ОМС Связь между фактическими расходами на лечение пациента со стоимостью программы ОМС Быстрый расчет на основе учета и анализа фактических расходов организации и её структурных подразделений при помощи механизма интеграции с учетными системами учреждения 1С, Парус Быстрый расчет на основе учета и анализа фактических расходов организации и её структурных подразделений при помощи механизма интеграции с учетными системами учреждения 1С, Парус Расчет цены (для платных пациентов и ДМС) Расчет цены (для платных пациентов и ДМС) Детализация медикаментов и расходных материалов на каждую услугу Детализация медикаментов и расходных материалов на каждую услугу Калькуляция стоимости каждой услуги с детализацией накладных расходов Калькуляция стоимости каждой услуги с детализацией накладных расходов Возможность задания индивидуального процента прибыли для каждой услуги или расчет прибыли в зависимости от рыночного уровня цен Возможность задания индивидуального процента прибыли для каждой услуги или расчет прибыли в зависимости от рыночного уровня цен Учет индивидуальных особенностей учреждений, возможность расчета любой технологии лечения Учет индивидуальных особенностей учреждений, возможность расчета любой технологии лечения Ведение хроники изменения всех расчетных показателей, в т.ч. прейскуранта Ведение хроники изменения всех расчетных показателей, в т.ч. прейскуранта Возможность работы в автономном режиме Возможность работы в автономном режиме
25 Детализация медикаментов и расходных материалов на каждую услугу Позволяет планировать потребности в медикаментах и материалах в соответствии с планами оказания медицинских услуг.
26 Формирование детализации стоимости услуг внутри отделений
27 Возможность печати отчетов по сводным экономическим показателям ЛПУ и с детализацией по подразделениям Детальную и сравнительную структуру стоимости услуг Прейскуранты и списки услуг по подразделениям
28 Получение отчетных форм в унифицированном и индивидуальном форматах
29 Детализация затрат в себестоимости медицинской услуги Услуга: ЭКГ в 12-ти отведениях 6-ти канальным электрокардиографом Затраты Сумма (руб) ПроцентСебестоимость297,50100% Зарплата всего 133,3944,84% В т.ч. зарплата медицинского персонала 101,8134,22% В т.ч. зарплата немедицинского персонала 31,5810,62% Начисления на зарплату 34,9511,75% Амортизация оборудования 47,6916,03% Износ мягкого инвентаря 0,150,05% Расходы на медикаменты 0,320,11% Накладные расходы 81,0027,23%
30 Оценка рентабельности оказания медицинских услуг ЭКГ Рентгеноскопия ЗарплатаНачисления на зарплату Амортизация оборудования Накладные расходы Износ мягкого инвентаря Расходы на медикаменты
31 Ежемесячное распределение затрат по каждому отделению и в целом по ЛПУСостав Сумма (руб) ПроцентДоход ,64 100% Зарплата медицинского персонала ,02 11,52% Зарплата немедицинского персонала ,17 5,42% Начисления на зарплату ,44 4,44% Амортизация оборудования ,40 27,12% Износ мягкого инвентаря 52,550,02% Расходы на медикаменты ,37 5,74% Накладные расходы ,96 15,71% Прибыль ,73 30,04% Результат работы рентгенодиагностического отделения
32 Постатейная детализация накладных расходов по каждой медицинской услуге Услуга: ЭКГ в 12-ти отведениях 6-ти канальным электрокардиографом Статья Сумма (руб) Процент Накладные расходы всего 81,00100% Услуги связи 0,800,99% Транспортные услуги 3,063,78% Коммунальные услуги 15,4919,12% Арендная плата за пользование имуществом 00,00% Услуги по содержанию имущества 8,4410,42% Прочие услуги 15,0518,58% Амортизация немедицинского оборудования 12,8715,89% Увеличение стоимости материальных запасов 25,2931,22%
33 Возможность расчета стоимости комплекса услуг и медико-экономических стандартов Комплекс услуг для раннего выявления артериальной гипертонии и ИБС Общая стоимость: 2040,48 руб. Состав Наименование услуги Количество Цена (руб) ЭКГ в 12-ти отведениях 6-ти канальным электрокардиографом 1297,50 Регистрация ЭКГ в одном отведении для оценки ритма 115,93 Медикаментозные пробы при ЭКГ 1293,11 Ортостатическая проба при ЭКГ 1290,67 Оценка дисперсии интервала QT 1251,91 Анализ работы сердца с помощью аппарата Кардиовизор 1310,01 Исследование поздних потенциалов сердца 1581,35
34 Расчет безубыточного объема услуг Z пост K бу = ; C сред — Z пер / K факт C сред — Z пер / K факт Где K бу — количество услуг, обеспечивающее безубыточность Z пост — затраты постоянные за период C сред — средняя цена реализации одной услуги Z пер — затраты переменные за период K факт — количество фактически оказанных услуг за период
35 Современная технология разработки Современная технология разработки Система разработана по технологии «клиент-серверных» приложений, на бесплатной СУБД Postgre SQL и открытом программном обеспечении Java. Многоплатформенность Многоплатформенность Единая универсальная сборка системы может работать под управлением различных современных операционных систем (в том числе и бесплатных): Windows, Linux, Apple (OS X), Solaris. Простота Простота Простой и удобный пользовательский интерфейс системы разработан с учетом пожеланий специалистов планово-экономических отделов медицинских учреждений. ЗАО «НТЦ МИК-ИНФОРМ» Адрес: , г.Москва, Басманный туп., д.6а Тел.: (499) ; (495) Факс: (499) Internet:
Источник: www.myshared.ru