В прошлой статье Светофор на ПЛК – 30 блоков программа для ПЛК светофора была написана только на FBD.
Новая программа использует все 5 языков стандарта МЭК 61131-3.
Первая секция на IL.
Это похожий на ассемблер язык.
В секции всего 2 строки:
LD — загрузка значения в аккумулятор
S — установка переменное в true, если в аккумуляторе true, иначе переменная не изменяется.
Генератор импульсов периодом 0,5 секунды написан на FBD, как и в предыдущей версии.
Основная секция написана на SFC. Как мне кажется, это самый сложный для применения язык в стандарте МЭК 61131-3.
Программа состоит из шагов и переходов.
При запуске программы выполняется шаг Init.
Следующий шаг выполняется, если условие перехода за ним истинно. Шаг может быть выполнен с задержкой, время шага может быть ограничено.
На рисунке ниже только один переход содержит условие. Остальные переходы выполняются всегда.
В конце цепочки выполняется безусловный переход на метку WaitPeople.
Светофор в программе ONI
Каждый шаг выполняется с задержкой, соответствующей требуемому времени пребывания светофора в заданном состоянии.
При выполнении каждого шага выполняется определённое действие. В моей программе задано выполнение секции на языке ST.
В проекте добавлена переменная uState, соответствующая состоянию светофора.
Вот содержимое всех секций, выполняемых по шагам:
Секция на ST в зависимости от состояния uState записывает значение на булевские переменные, которые потом будут переписаны на выходы. Это можно было сделать в секциях stStep_1..stStep_8, но тогда бы вы не увидели оператора CASE и не поняли бы, что ST — самый близкий для программиста язык из стандарта МЭК 61131-3. Так же в этой секции введена защита от программных ошибок в виде мигающего желтого при неопределенном состоянии.
Язык LD близок к схемам релейной логики. Основа LD — контакты и катушки. На схеме видно, что слева расположен проводник, от которого «напряжение» (true) распространяется направо по ответвлениям.
Нормально разомкнутый контакт (похож на конденсатор) замыкается, если привязанная к нему переменная истинна.
Нормально замкнутый контакт (похож на конденсатор со слэшем внутри) замыкается, если привязанная к нему переменная ложна.
Катушка (2 скобки) пропускает «напряжение» через себя и переписывает его значение (false или true) в привязанную к ней переменную.
В программе данная секция используется для того, чтобы переписать промежуточные переменные в переменные, привязанные к выходам, с защитой от программной ошибки. Зеленый свет загорается только если нет красного на данном светофоре и зеленого на другом светофоре.
Результат работы программы:
Применение всех 5 языков в одной программе не оправдано. Но в реальных проектах иногда приходится применять одновременно 2..3 языка. Чаще всего я использую ST, реже FBD, еще реже IL. SFC и LD в реальных проектах мне применять не приходилось.
Программа для светофора (создание). Программирование логического контроллера, ПЛК. Часть 15.
UPD. Сделал исправление — убрал лишний ноль из названия стандарта по замечанию RouR
UPD2. Небольшое изменение в описании LD.
UPD3. Исправлены грамматические ошибки.
Источник: habr.com
Программа для настройки светофоров

Академия Высоких Технологий
- Академия Огранки
- Повышение квалификации педагогов
- Академия WorldSkills
- Национальная технологическая олимпиада
- Кубок губернатора Новосибирской области 2023
- Новосибирский чемпионат по компьютерному зрению и искусственному интеллекту
- Новосибирский турнир по компьютерному зрению для старшеклассников
- Новосибирский турнир по компьютерному зрению для наставников и учителей
- Кубок России по цифровому мастерству
- COVID Challenge
- Кейс «Определение инфекции COVID-19 в снимках КТ грудной клетки»
- Школа Молодого Инженера «Wall•E Edition»
- Кубок Москвы — Дататон 2021
- Кубок Москвы — Дататон 2020
- Кубок Москвы — Дататон 2.0
- Кубок Москвы — Дататон
- Онлайн-хакатон по компьютерному зрению
- Региональный курс подготовки к НТО 2021
- Программа подготовки к НТО — профиль «Автономные транспортные системы»
- Методические пособия
- Урок НТО «Введение в компьютерное зрение»
- Видео-курс по компьютерному зрению
- Life Science: ключевые темы с примерами экспериментов в домашних условиях
- Нейронные сети для самых маленьких: путь с нуля до первого классификатора
- Установка ПО
- Полезная литература
- Online-лекторий
- Консультации для преподавателей
Программирование и настройка
отладочной платы с Wi-Fi модулем
Управление светофорами
Проверьте, что управляющее устройство подключено к сети Wi-Fi.
Запустите на управляющем устройстве сервер – файл «traffic-dispatcher.exe». Откроется окно:

Закрывать его нужно только тогда, когда Вы хотите выключить сервер.
Запустите панель управления – файл «traffic-monitor3_1.exe»
В появившемся окне выберите вариант полигона, с которым собираетесь работать:
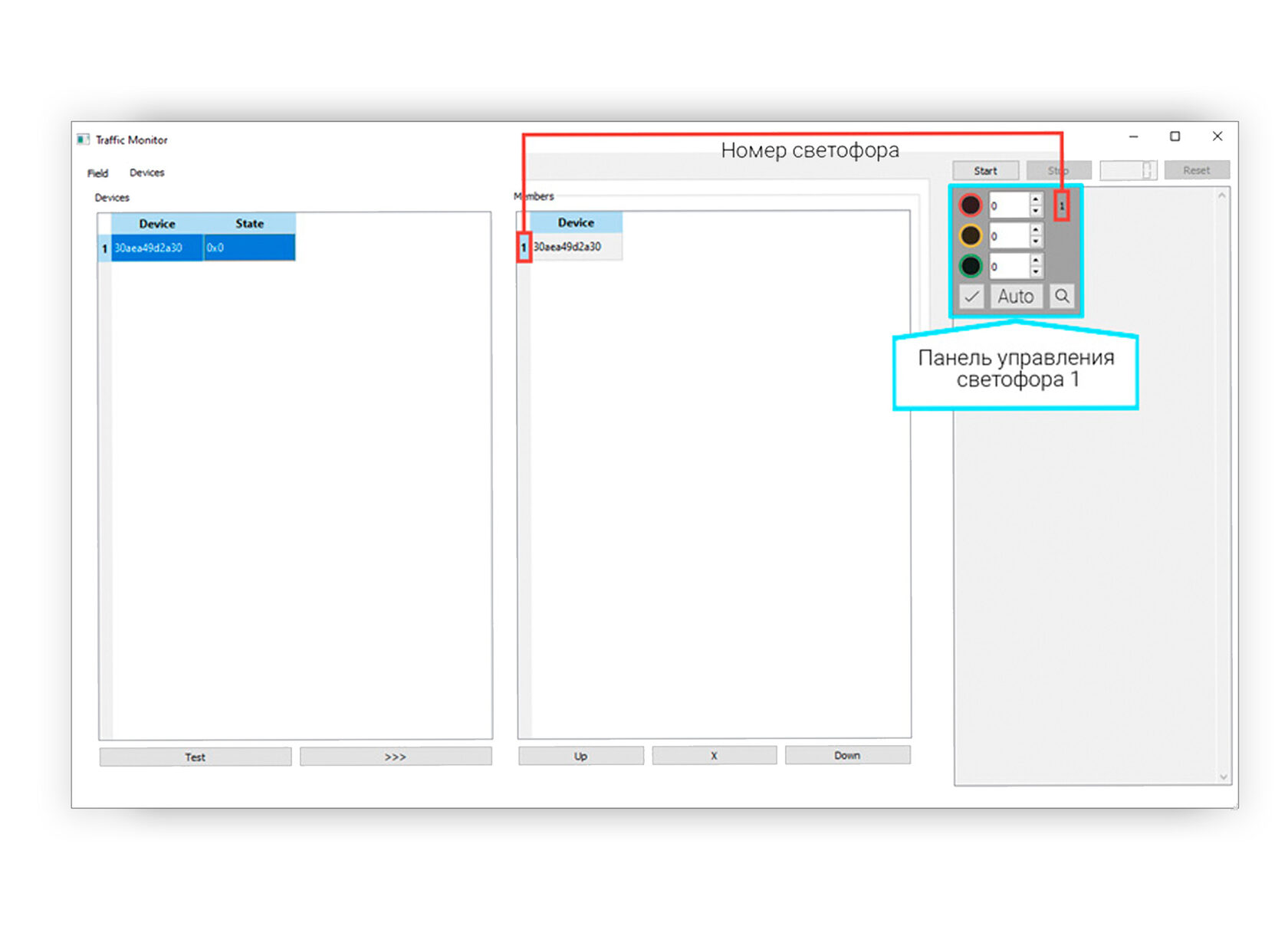
Перейдите на вкладку Devices и включите светофор.

Как только светофор подключится к сети Wi-Fi и MQTT-брокеру, он появится в списке подключённых устройств. Выберите светофор из списка подключённых устройств и добавьте его в список управляемых устройств. Появится панель управления светофором.

Перейдите на вкладку Field. На поле появятся иконки всех управляемых светофоров. Захватите их левой клавишей мыши и перенесите в нужное положение на полигоне. Зажав иконку правой клавишей мыши, можно поворачивать иконку устройства.
Иконки отображают текущее состояние устройства и не предназначены для управления им.
Светофор может работать в ручном режиме и в автоматическом.
В ручном режиме возможно зажечь любую комбинацию сигналов.
Она будет гореть до тех пор, пока не будет остановлена или заменена.

В автоматическом режиме работы друг друга сменяют красный,
красный + жёлтый, зелёный, мигающий зелёный и жёлтый сигналы.

Для запуска автоматического режима необходимо также включить время,
по которому светофоры будут изменять сигналы:

Для синхронного запуска нескольких светофоров необходимо сначала перевести в автоматический режим все выбранные светофоры и после этого запустить отсчёт времени. Если остановить отсчёт времени, все светофоры в автоматическом режиме прекратят изменять своё состояние. В это время можно перевести ещё один светофор в автоматический режим и продолжить отсчёт времени. В таком случае последний добавленный светофор будет работать с смещением относительно остальных.
ШАГ 1
Записать на отладочную плату с модулем Wi-Fi программу
Появляется окно программы:

Подключите отладочную плату с модулем Wi-Fi к компьютеру
через кабель USB A — micro USB.
Нажмите на кнопку обновления подключённых устройств.
Выберите из списка подключённых устройств Auto-select.
Нажмите на кнопку выбора файла для записи.
В появившемся диалоге выберите загруженную ранее программу «traffic-light.bin».
В пути к файлу не должно быть кириллических символов.
Установите параметры записи как показано на изображении выше.
Нажмите кнопку старта записи. Появится надпись «Connecting» и за ней побегут точки и нижние подчёркивания. Когда это произойдет зажмите на отладочной плате кнопку «BOOT». Удерживайте её до тех пор, пока не начнётся загрузка программы.
Когда процесс записи завершится, появится сообщение:
Источник: avt.global
Средство программирования дорожных контроллеров ЕСКДП

Единая среда конфигурирования дорожной периферии (ЕСКДП) представляет собой программный комплекс, предназначенный для диагностики и настройки дорожных контроллеров «Каскад» и светофоров, выпускаемых ПАО «Электромеханика».
Единая среда включает в себя следующие компоненты:
- «Конфигуратор ДК» — предназначен для разработки и отладки программ управления светофорными объектами, оснащенными дорожными контроллерами ДК2, ДК и МДК;
- программа расчета «зеленой волны» — средство для расчета и корректировки временных сдвигов начала цикла работы светофорных объектов, объединенных в бесцентровую систему координации;
- программа конфигурирования адаптеров детекторов транспорта – предназначена для создания программ местного гибкого регулирования светофорного объекта;
- конфигуратор СПИ-200 – используется для настройки режима работы звукового сигнала светофора в зависимости от времени суток и длительности пешеходной фазы;
- управляющая программа программатора AVR — предназначена для внутрисистемного программирования дорожных контроллеров ДК и МДК.
Единая среда объединяет все перечисленные программные компоненты в едином пользовательском интерфейсе.

Рабочая область программы ЕСКДП для программирования дорожных контроллеров и светофоров
Единая среда позволяет использовать ноутбук, нетбук или планшет на платформе Windows, полностью заменяя им функционал инженерного пульта.
С Единой средой совместимы все модификации дорожных контроллеров, выпущенные ПАО «Электромеханика» позднее мая 2009 года.
Конфигуратор ДК
«Конфигуратор ДК» предназначен для разработки и отладки программ управления светофорными объектами, оснащенными дорожными контроллерами ДК «Каскад» и МДК.
Конфигуратор позволяет создавать, редактировать, отлаживать до 16 программ управления светофорным объектом.
Наличие полноценного встроенного имитатора позволяет отлаживать написанные в виде диаграмм программы до подключения к дорожному контроллеру.
Основные возможности «Конфигуратора ДК»:
- загрузка проекта в дорожный контроллер;
- считывание проекта, установленного в дорожном контроллере;
- установка времени и даты в дорожный контроллер;
- получение информации из дорожного контроллера о версии бортового ПО;
- имитирование работы светофорного объекта в соответствии с подготовленной программой;
- проведение диагностики дорожного контроллера (пульт диагностики ДК).
Программа расчета зеленой волны
Программа расчета «зеленой волны» предназначена для расчета и корректировки временных сдвигов начала цикла работы светофорных объектов, объединенных в бесцентровую систему координации.
Программа обеспечивает отображение входных и расчетных данных в виде временной диаграммы, а также в табличном виде с возможностью редактирования.
Основными входными данными для расчета «зеленой волны» являются:
- количество перекрестков;
- рекомендованная скорость движения;
- время цикла.
Конфигуратор адаптера детекторов транспорта
Конфигуратор адаптера детекторов транспорта (КАДТ) предназначен для создания программ местного гибкого регулирования светофорного объекта.
Конфигуратор обеспечивает возможность работы с 16 детекторами транспорта в пределах одного светофорного объекта, позволяя при этом редактировать режим работы для каждого из 16 каналов в отдельности и формировать условия их взаимодействия.
Конфигуратор пешеходного светофора «СПИ-200»
Конфигуратор пешеходного светофора позволяет задавать интервалы, в течение которых будет работать звуковое сопровождение разрешающего сигнала светофора.
Управляющая программа программатора AVR
Программатор AVR обеспечивает внутрисхемное программирование процессоров семейства AVR фирмы «ATMEL» по интерфейсу SPI.
Источник: www.elmeh.ru